Configure Target Hardware Characteristics
Simulink® allows you to configure the hardware implementation characteristics of your target system. Failure to do so can result in code that is incorrect or inefficient.
Open Example Model
Open the example model TargetSettings.
open_system('TargetSettings');

Open the Hardware Implementation pane of the Configuration Parameters dialog box by double-clicking the yellow button in the model.
Hardware Board Configuration
By default, the model is configured for the code generator to determine the hardware board configuration based on the specified system target file. The default system target file setting is grt.tlc.
If you have installed support for a hardware board, that board should appear in the Hardware board menu. If you select it, the dialog box displays parameters that are relevant to your hardware board.
My Hardware Board Is Not Listed
If you are using a hardware board that is not listed, add it to the menu by installing the corresponding target support package. Start the Support Package Installer by setting Hardware board to Get hardware Support Packages, or by entering supportPackageInstaller in the MATLAB® Command Window.
After installing support for a hardware board, reopen the Configuration Parameters dialog box and select the hardware board.
Cross-Development Systems That Include Source Level Debuggers
If you use a cross-development system that includes a source level debugger:
1. Configure the model for your hardware board.
2. Generate code and build an executable using your target development system. For details about retrieving file and path information, see the documentation on the Simulink Coder® Build Information API.
3. Download the executable to the target hardware and set breakpoints at the model output code for each outport of the model.
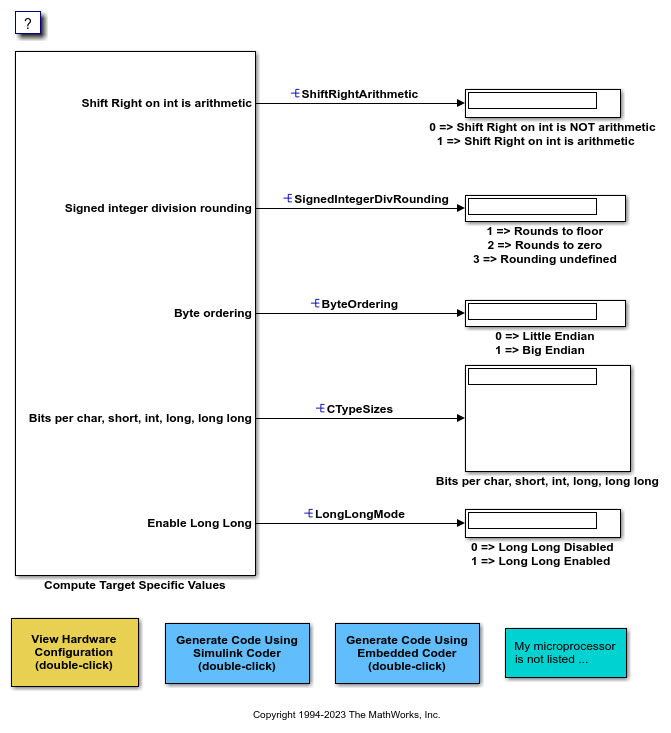
4. Run a debugging session and observe the behavior of the code as it executes on the target hardware. As you step through the code, it computes the values for target hardware device characteristics.
If your target development system does not support source level debugging, generate code and add printf statements or other code that gets the results.
5. On the Hardware Implementation pane of the Configuration Parameters dialog box, set Device vendor to Custom processor, click the Device details arrow, and adjust the microprocessor device settings manually.